Este artículo no está disponible en Spanish (Latin America); accede a la versión en English.

このガイドでは、DAW やドラムプラグインで使用するために、LPD8 MKII のパッドに正しい MIDI Note Number(MIDIノート番号)を割り当てる手順を説明します。
目次
MIDIノート番号の確認
最初に行うことは、お使いのドラムプラグインが使用している MIDI Note Number を見つけることです。
例として、MPC Beats の AIR Drum Synth で MIDI Note number が表示される場所を示します:

- Pad 1 - C2 (Note 48)
- Pad 2 - C#2 (Note 49)
- Pad 3 - D2 (Note 50)
- Pad 4 - D#2 (Note 51)
- Pad 5 - E2 (Note 52)
- Pad 6 - F2 (Note 53)
- Pad 7 - F#2 (Note 54)
- Pad 8 - G2 (Note 55)
お使いのドラム・プラグインのMIDI Note Number がわかったら、それをメモして読み進めてください。
MIDI Note Number システム: MIDI Note Number には2つの規則があります。1つ目は、MIDDLE C(C3)がNote #60で、あなたのDAW/ドラムプラグインでは次のように表示されるかもしれません:
MIDDLE C (C3)は Note#48であり、DAW/ドラムプラグインではこのように表示されます。これはLPD8 MK2の Editor が使っている規則です:

LPD8 MK2 EditorでのMIDIノート番号の割り当て
- お使いのOSに適したLPD8 MK2 Editorをダウンロードし、インストールしてください。
Mac - LPD8 mk2 Program Editor v1.0.2
PC - LPD8 mk2 Program Editor
- LPD8 MK2をコンピューターのUSBポートに接続します。
重要:LPD8 MK2 Editorを開いて変更を加える前に、すべての音楽制作アプリ(DAW)またはMIDIアプリを完全に終了させてください。他のアプリがLPD8 MK2のMIDI優先権を奪おうとするため、EditorからLPD8 MK2に変更を保存する際に問題が発生します。
- LPD8 MK2 Editor を開き、NTフィールドを使ってパッドを関連するMIDI Note Number に割り当てます。
Pad 1~4:下段(左から右)
Pad 5~8:上段(左から右)
プログラムの保存
1. パッドノートの番号変更が完了したら、希望するPROGRAMスロット(1~4)の「SEND」をクリックしてください。

2. また、次回使用時に参照するために、File > Save Program でこのプログラムのコピーをコンピューターに保存しておくことをお勧めします:

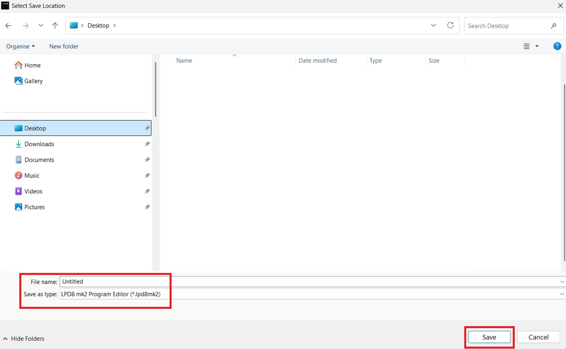
3. プログラムファイルをコンピューター上の保存先に保存するためのウィンドウが表示されます。保存先を選択し、「Save」をクリックしてください。

4. 保存が終わったら、LPD8 MK2 Editor を閉じます。
LPD8 MK2へのプログラムのロード
プログラムをロードするには、PROGRAMボタンを押し続けながら、プログラムスロットを表すパッドをタップします。
- Pad 1 - Program 1
- Pad 2 - Program 2
- Pad 3 - Program 3
- Pad 4 - Program 4

次にDAWとドラムプラグインを開きます。LPD8 MK2 のパッドが DAW / ドラムプラグインのパッドにアサインされていることが確認できるはずです。
Editor の使用に関するさらなるガイダンスは、Help > Open User Guide からユーザーガイドをご覧ください。

この記事は役に立ちましたか?
それは素晴らしい!
フィードバックありがとうございます
お役に立てず申し訳ございません!
フィードバックありがとうございます
フィードバックを送信しました
記事の改善におけるご協力ありがとうございます。
