Dieser Artikel ist auf German nicht verfügbar. Sehen Sie ihn sich auf English an

In this guide, we will walk through the steps to assign the correct MIDI note numbers to the LPD8 MKII's pads for use in your DAW or drum plugin.
TABLE OF CONTENTS
- Finding The MIDI Note Number
- Assigning the MIDI Note Number in the LPD8 MK2 Editor
- Saving a Program
- Loading a Program on the LPD8 MK2
Finding The MIDI Note Number
The first thing to do is find the MIDI note number that your drum plugin is using.
As an example, here are where the MIDI note number appears in AIR Drum Synth within MPC Beats:

- Pad 1 - C2 (Note 48)
- Pad 2 - C#2 (Note 49)
- Pad 3 - D2 (Note 50)
- Pad 4 - D#2 (Note 51)
- Pad 5 - E2 (Note 52)
- Pad 6 - F2 (Note 53)
- Pad 7 - F#2 (Note 54)
- Pad 8 - G2 (Note 55)
Once you have found the MIDI Note number for your drum plugin, take a note of them and continue reading...
MIDI Note Number System: There are two conventions for numbering MIDI notes. The first is where MIDDLE C (C3) is Note #60 and may appear like that in you DAW/drum plugin:
The other convention is where MIDDLE C (C3) is Note #48 and may appear like that in you DAW/drum plugin. This is the convention that the LPD8 MK2's editor uses:

Assigning the MIDI Note Number in the LPD8 MK2 Editor
1. Download and install the LPD8 MK2 editor for your operating system
2. Connect your LPD8 MK2 to your computers USB port
Important: Please ensure that you have fully closed down all Music making apps (your DAW) or MIDI apps before opening and making changes in the LPD8 MK2 editor as other apps will attempt to take MIDI priority of the LPD8 MK2 - which will cause issues when saving changes from the editor to your LPD8 MK2.
Important: Please ensure that you have fully closed down all Music making apps (your DAW) or MIDI apps before opening and making changes in the LPD8 MK2 editor as other apps will attempt to take MIDI priority of the LPD8 MK2 - which will cause issues when saving changes from the editor to your LPD8 MK2.
3. Open the LPD8 MK2 editor and assign the pads to the relevant MIDI note number using the NT field.
Pads 1 - 4: Bottom row (L to R)
Pads 5 - 8: Top row (L to R)

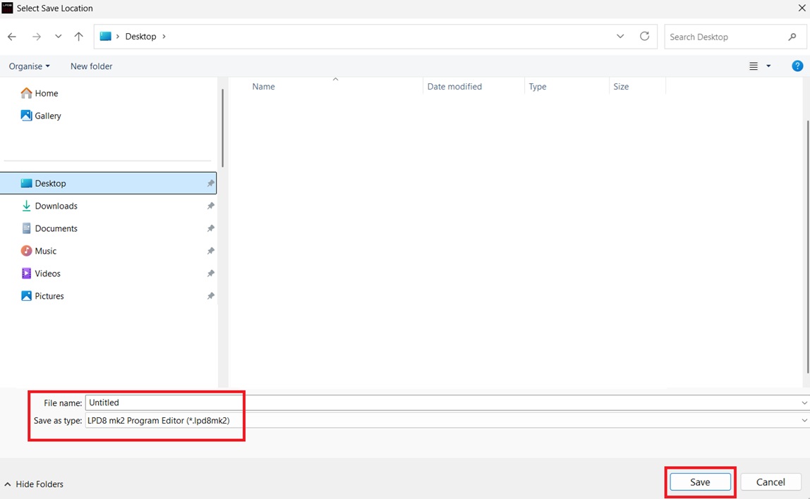
Saving a Program
1. Once you have made your pad note number changes, Click SEND on your desired PROGRAM slot (1-4).

2. We also recommend saving a copy of your program on your computer for future reference. Do this by going to
File > Save Program

3. You will then be presented with a window to save the program file to a destination on your computer. Choose your save destination and click Save.

4. Once this has been done, close the LPD8 MK2 editor.
Loading a Program on the LPD8 MK2
To load your program, press and hold the PROGRAM button and tap the pad that represents the program slot
- Pad 1 - Program 1
- Pad 2 - Program 2
- Pad 3 - Program 3
- Pad 4 - Program 4

Next, open up your DAW and your drum plugin. You should find that the LPD8 MK2's pads are now assigned to the pads in your DAW/drum plugin!
Further guidance on using the editor can be found in the User Guide via Help > Open User Guide

Was this article helpful?
That’s Great!
Thank you for your feedback
Sorry! We couldn't be helpful
Thank you for your feedback
Feedback sent
We appreciate your effort and will try to fix the article
